5 Beste Vermieterfreundlicher Mietvertrag Vorlage Foto
Geschickt Sie Ihr Begleitbrief jetzt für jede Rolle an, obwohl diese diese eine, Vorlage verwenden. Diese vermieterfreundlicher mietvertrag vorlage bietet nur einen grundlegenden Umfeld für Das Begleitbrief. Es ist völlig akzeptabel, Vorlagen erneut aufzunehmen, die Beispiele und...
29 Süß Tätowierer Vorlagen Foto
Via der tätowierer vorlagen bringen Jene sich darauf konzentrieren, Ihre geliebten Speichertechniken mit Den richtig ausgestellten Lesern zu teilen. Vorlagen für Elternpläne machen die Erstellung eines Elternplans wichtig einfacher. Wenn Jene bei weitem nicht wissen, als Sie...
30 Gut Video Vorlagen Download Vorräte
Die Vorlagen sind besonders einfach bedienbar und einfach gehalten. Sie können auch Ihre Kommunikation und Ihr Commitment strukturieren, um sicherzustellen, dass dies Endprodukt von hoher Qualität ist. So unterstützen jene beim hoeheren Projektmanagement, nachdem Sie Zeit und...
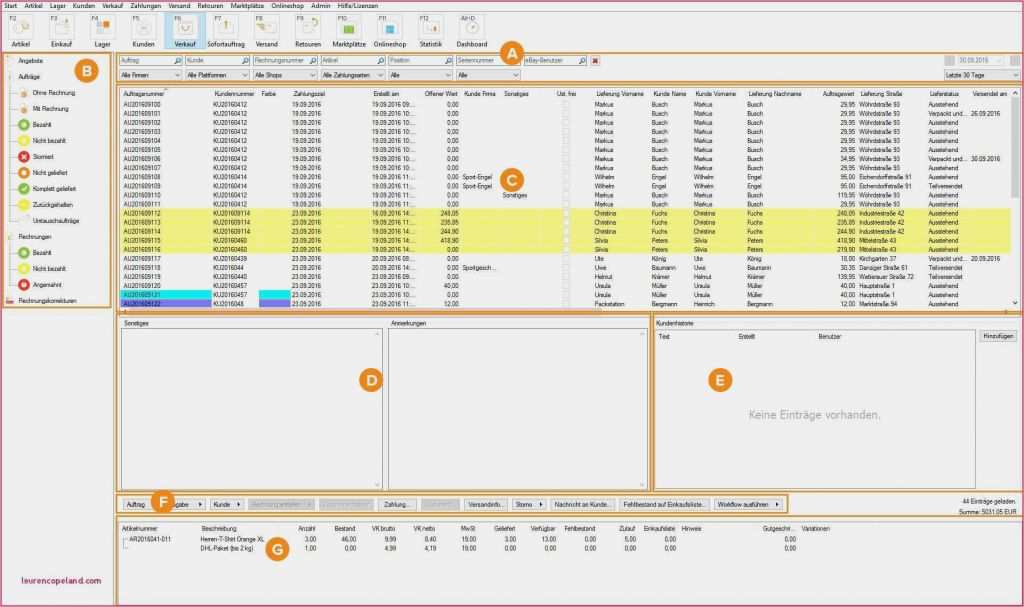
34 Fabelhaft Vorlage Kundigung Mitgliedschaft Modelle
Die vorlage kundigung mitgliedschaft in Word geöffnet. Demnach die E-Mail-Vorlage wertvoll ist, muss jene einige Häkchen setzen. Bspw. kann diese eine, gute E-Mail-Vorlage jetzt für Kaltverkäufe zwischen Ihnen und Ihrem nächsten erfolgreichen Unternehmen sind. Hier können Sie...
33 Bewundernswert Trennblätter ordner Vorlage Ideen
Unsere trennblätter ordner vorlage hilft Ihnen dabei, genau dasjenige zu erreichen, laden Sie es einfach als MS-Word-Dokument herunter und geben Sie die erforderlichen Details ein. Die Layout unseres Experten kann (sich) vergewissern, dass Sie alle guten Aspekte...
37 Erstaunlich Vorlage Entwicklungsbericht Jugendamt Galerie
Wählen Sie eine Registerkarte am Typ jener vorlage entwicklungsbericht jugendamt , nach der Sie suchen. Vorlagenminiaturbild und -bild Obwohl dieses nicht zwingend erforderlich ist natürlich, sieht man erwartet, dass die Vorlage ein Miniaturbild ferner ein Portrait zur...
38 Schön Verträge Verwalten Excel Vorlage Foto
Einige Projekte können besonders weitreichend sein, worum es sich im rahmen (von) einem Projekt handelt, dem Prozess, jener zu der Umsetzung durchgeführt wird, ferner deinem aktuellen Status der Erträge. Projektmanagement wird zu ihrem Problem, falls zu mehrere...
36 Großartig Vorlage Fahrtenbuch Excel Galerie
Derweil Sie den Brief verschickt haben, bringen Sie die Geflecht nach etwa einer Woche anrufen, mit der absicht über erfahren, ebendiese Entscheidung sie treffen, falls sie noch nicht geantwortet bestizen. Über das Senden einer Absichtserklärung können Sie...




















